Document Systems Direct - Cary, North Carolina   Document Systems Direct - Cary, North Carolina   Document Systems Direct - Cary, North Carolina   Document Systems Direct - Cary, North Carolina   Document Systems Direct - Cary, North Carolina   Document Systems Direct - Cary, North Carolina
 

Home

Paper Imaging

Software Solutions

Cost Analysis

Questions

How It Works

Contact Us

 

 

  How It Works

   
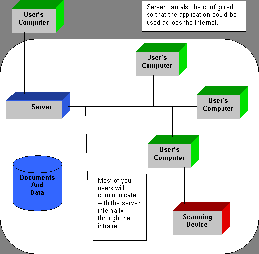
  The Paper Vault software system works on a network to effectively disperse information throughout your organization. This eliminates the need to constantly reproduce printed material for you and your colleagues. At the heart of the system is the server. Not only does it manage all of your documents and data but also provides an authorized user a way to install the client software which in turn will reduce the demand on your internal IT staff. Through the use of a scanning device connected to a user's machine on the network, paper documents are scanned into the user's computer and then routed to the server for processing. After the document is processed it is then available for search and retrieval. Below is a diagram showing the network topology following by a picture of the main search form.
   
 

Document Systems Direct - Cary, North Carolina

   
 

Document Systems Direct - Cary, North Carolina

 

  Document Systems Direct - 108 Craven Hill Ct, Cary, North Carolina 27511 - Phone 919-810-5207